Login |  Register |  FAQ
   
Post new topic Reply to topic  [ 23 posts ]  Go to page Previous  1, 2

Edition: Epic Armageddon vs Epic40k Questions

 Post subject: Re: Edition: Epic Armageddon vs Epic40k Questions
PostPosted: Mon Jan 11, 2016 5:50 pm 
Brood Brother
Brood Brother
User avatar

Joined: Wed May 04, 2011 8:54 pm
Posts: 2279
Location: Cornwall
That is ideal - I would only add links to the respective web sites. Don't worry about the best place to put it - put it everywhere ! :-)


Top
 Profile Send private message  
 
 Post subject: Re: Edition: Epic Armageddon vs Epic40k Questions
PostPosted: Mon Jan 11, 2016 8:48 pm 
Brood Brother
Brood Brother

Joined: Wed Sep 23, 2009 5:06 am
Posts: 740
Location: San Francisco, CA
Kyrt wrote:
Not sure what "in common" means? Also "Heresy (unreleased)" is probably unnecessary and confusing for anyone who doesn't already know all this stuff.

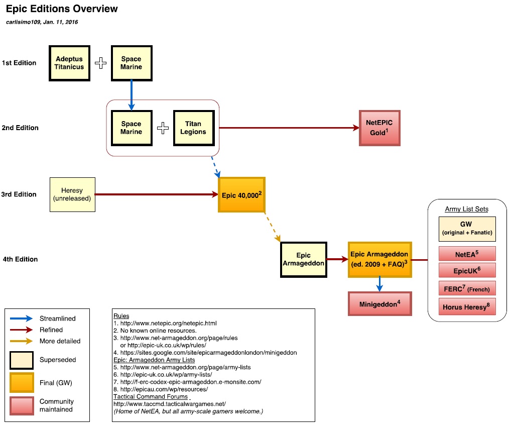
I had a look at it turns out I had updated my diagram slightly. Have added the HH lists but not sure whether to add FERC.
Attachment:
Epic timeline 2016-01-11.png


Yikes, a number of text boxes were resized and cut off when I saved it to an image. I'll fix it later today. That box is supposed to say "in common use". Not quite the right wording yet… I just want to point out that your choices are basically NetEPIC Gold, Epic 40,000, or Epic: Armageddon (2009, aka v2?) because they're each the current version of their respective rulesets. No point playing 1st edition, or the original 2nd edition.

Other than that bit of information, I like the current version of your chart better.


Top
 Profile Send private message  
 
 Post subject: Re: Edition: Epic Armageddon vs Epic40k Questions
PostPosted: Tue Jan 12, 2016 8:29 am 
Brood Brother
Brood Brother

Joined: Wed Sep 23, 2009 5:06 am
Posts: 740
Location: San Francisco, CA
Exporting to PDF got around some of the formatting issues. I made some changes to add info. I'm tempted to spill paragraphs of detail at the bottom, but it's probably not the place.

*edit* adding a screenshot of the PDF.


Attachments:
Epic Flowchart - carlisimo109 2016-01-11.jpg
Epic Flowchart - carlisimo109 2016-01-11.jpg [ 133.68 KiB | Viewed 2959 times ]
Epic Flowchart 2016-01-11 (carlisimo109).pdf [263.64 KiB]
Downloaded 237 times
Top
 Profile Send private message  
 
 Post subject: Re: Edition: Epic Armageddon vs Epic40k Questions
PostPosted: Tue Jan 12, 2016 9:34 am 
Brood Brother
Brood Brother
User avatar

Joined: Wed May 04, 2011 8:54 pm
Posts: 2279
Location: Cornwall
Your flow chart implies 3rd Ed was a refinement of Heresy? Is that right ?


Top
 Profile Send private message  
 
 Post subject: Re: Edition: Epic Armageddon vs Epic40k Questions
PostPosted: Tue Jan 12, 2016 9:56 am 
Brood Brother
Brood Brother

Joined: Wed Sep 23, 2009 5:06 am
Posts: 740
Location: San Francisco, CA
Yeah, got that out of a White Dwarf from around the time of Epic 40,000's release.

It's mostly to emphasize that it's not a development of 2nd edition.


Top
 Profile Send private message  
 
 Post subject: Re: Edition: Epic Armageddon vs Epic40k Questions
PostPosted: Tue Jan 12, 2016 10:37 am 
Hybrid
Hybrid
User avatar

Joined: Tue Apr 19, 2011 12:03 pm
Posts: 6355
Location: Leicester UK
I think it's more important to give a broad and simple definition of each edition rather than which developed into which... it's interesting to know that, but for newcomers it's too much information to process, they need to know what the different editions are titled and what the terminology (NetEA, EpicUK etc) refers to

_________________
Just some guy

My hobby/painting threads

Army Forge List Co-ordinator


Top
 Profile Send private message  
 
 Post subject: Re: Edition: Epic Armageddon vs Epic40k Questions
PostPosted: Tue Jan 12, 2016 3:07 pm 
Brood Brother
Brood Brother
User avatar

Joined: Tue Oct 21, 2014 8:01 pm
Posts: 1501
kyussinchains wrote:
I think it's more important to give a broad and simple definition of each edition rather than which developed into which... it's interesting to know that, but for newcomers it's too much information to process, they need to know what the different editions are titled and what the terminology (NetEA, EpicUK etc) refers to

Totally agree, I think they'll also want to know what's played in their area. This should be thought about from a new or returning player's perspective. Again, I found it really tough to work out what version I should play and where I could get a game.

_________________
Image


Top
 Profile Send private message  
 
 Post subject: Re: Edition: Epic Armageddon vs Epic40k Questions
PostPosted: Wed Jan 13, 2016 1:10 pm 
Brood Brother
Brood Brother

Joined: Tue Feb 22, 2011 11:43 pm
Posts: 2556
Location: UK
Agree I don't think anyone will be making a decision about which game is most appealing from a gameplay point of view based on a chart so not sure how useful it is to represent the relationships between editions, rather just that different GW editions exist and how the community editions differ accordingly.

In the first iteration of the netea website there was a page that defined each edition and each community (ie in brief text) and it's that page the diagram was intended for. Some things are obvious ie that if you want to play with others you will be intending to find out which one is played locally, obviously no static document is ever going to give you that information.

I'm therefore ambivalent about whether a broad indication of geographical distribution and scale is useful (eg FERC is only played in France, NetEA everywhere but is a minority in UK where EpicUK is the most widely played, likewise HH is most popular in Australia).

_________________
Kyrt's Battle Result Tracker (forum post is here)
Kyrt's trade list


Top
 Profile Send private message  
 
Display posts from previous:  Sort by  
Post new topic Reply to topic  [ 23 posts ]  Go to page Previous  1, 2


Who is online

Users browsing this forum: No registered users and 14 guests


You cannot post new topics in this forum
You cannot reply to topics in this forum
You cannot edit your posts in this forum
You cannot delete your posts in this forum
You cannot post attachments in this forum

Search for:
Jump to:  

cron

Powered by phpBB ® Forum Software © phpBB Group
CoDFaction Style by Daniel St. Jules of Gamexe.net